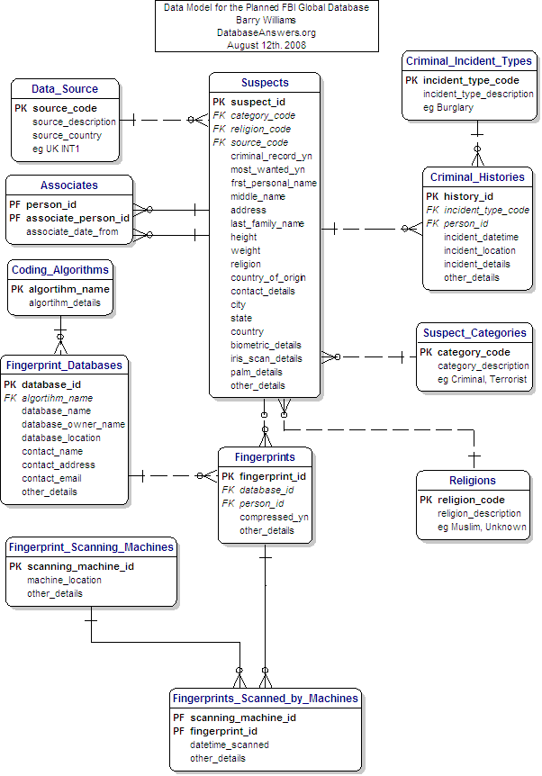
A DATA MODEL FOR THE FBI GLOBAL DATABASE

Data Model for FBI Global Database
© DataBaseAnswers.org 2008