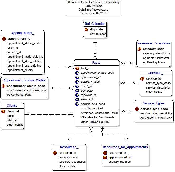
Data Mart for Multi-Resource Scheduling

Data Mart for  Multi-Resource Scheduling<
© DataBaseAnswers.org 2010