Database Answers Occupational Health (Click for Web Site)

Printer Printer-friendly version

Home Ask a Question Best Practice Careers Contact Us Data Models Search Site Map
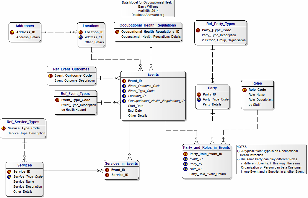
Data Model for Occupational Health 
An Access Database is available.
The Specifications have been derived from an entry in Wikipedia

This Data Model is based on our Canonical Data MOdel.

Occupational Health

Barry Williams
April 8th. 2014
Database Answers Ltd.
London, England

Home Ask a Question Best Practice Careers Contact Us Data Models Search Site Map