Database Answers Logo

The Doctors Practice is just out of sight (in Fiji)
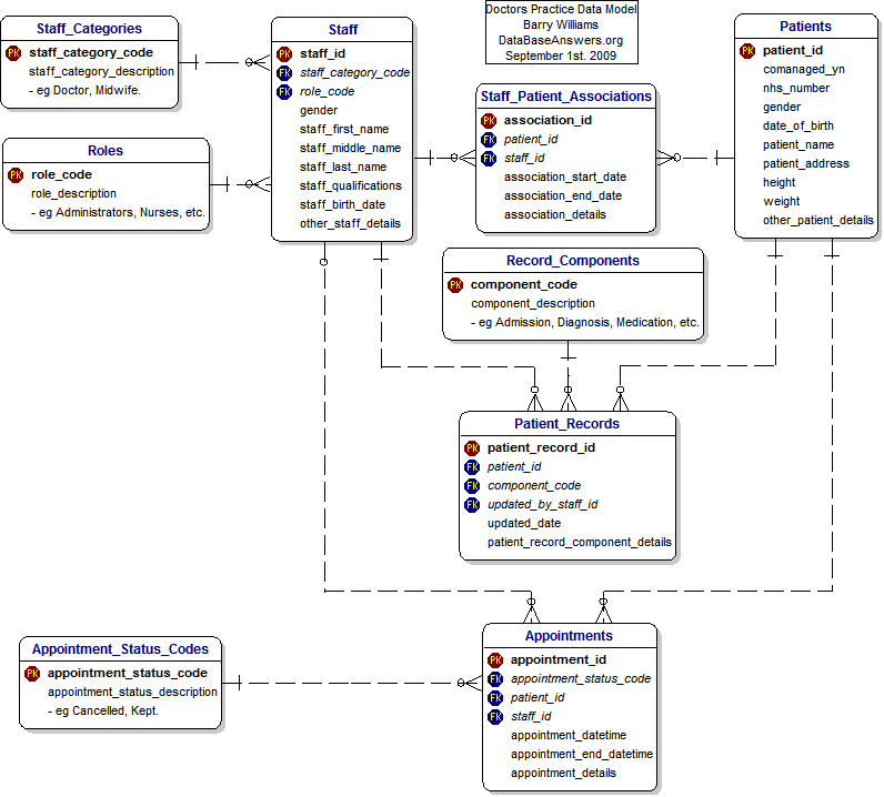
Doctors Practice
Home Ask a Question Data Models FAQs SQL Scripts Search Site Map  
The Draft Business Rules have been defined, and a Dezign Data Model has been produced ...

Data Model for a Doctors Practice

Barry Williams
Principal Consultant
Database Answers


[ Home Page | Ask Us a Question | Email Us | Site Map ]

© DataBase Answers Ltd. 2009