 |
Email me if you would like an Access Database.
This Data Model shows only the Key fields in each Entity. here's one showing all the Attributes.
If you are new to Databases, this page of my new Tutorial will help you to
understand the Data Model.
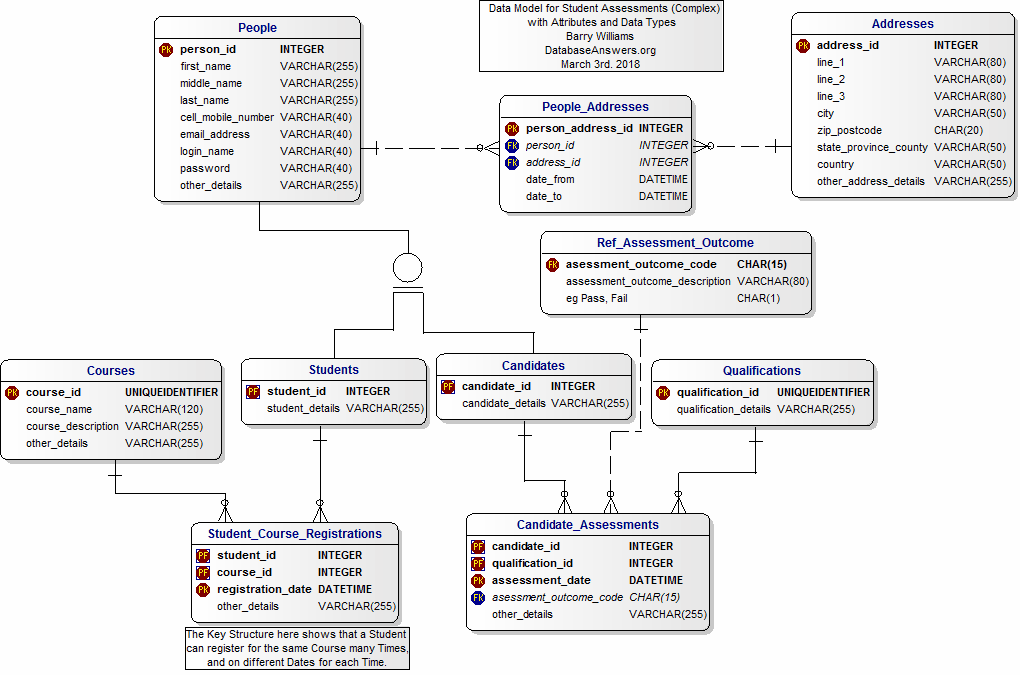
This Complex Data Model is appropriate to any organisation that provides a Student Assessment service for publicly-available Qualifications.
The Simple version is for ongoing Assessments of Students in High School, College or University.
A Logical Data Model for Student Assessments (Complex)
A Physical Data Model for Student Assessments (Complex) with Data Types
© Database Answers Ltd. 2018
Barry Williams
6th. August 2009
Principal Consultant
Database Answers Ltd.
© Database Answers Ltd. 2018
|