Database Answers Hawaii Underwater

Printer Printer-friendly version

Home Ask a Question Careers Contact us Data Models First Timers Search Site Map
Web Site Analytics

The Web Analytics Association is worth checking out.


Barry Williams
Database Answers Ltd.

 

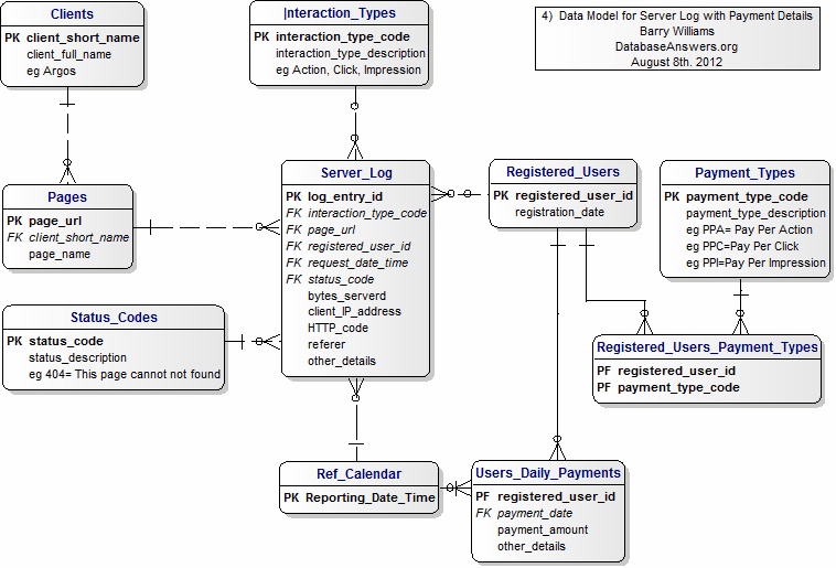
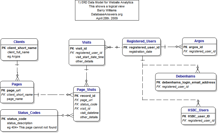
Diagram 1) shows an Entity-Relationship Diagram (ERD) for a Logical view and Diagram 2) shows an ERD for a Physical View.
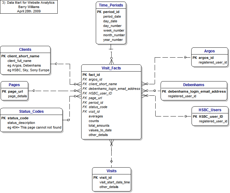
and Diagram 3) shows a Data Mart and Diagram 4) shows Payment Details to meet the requirements drafted by Ahmad Basha.

1) Website Analytics Logical ERD Data Model 2) Website Analytics Server Log ERD Data Model



Diagram 3) shows a Data Mart to support BI and Performance Reports.

3) Website Analytics Data Mart

4) Server Log with Payment Details
Home Ask a Question Careers Contact us Data Models First Timers Search Site Map